Interaction with pwrforge

pwrforge and other software

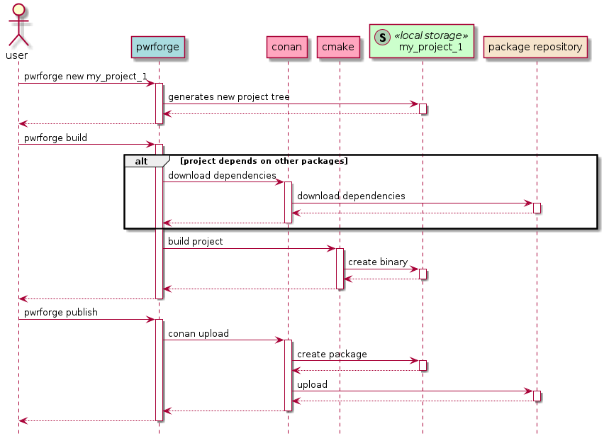
!include pwrforge_common_seq.puml

user -> pwrforge : pwrforge new my_project_1
pwrforge -> storage : generates new project tree
return
return


user -> pwrforge : pwrforge build
alt project depends on other packages
pwrforge -> conan : download dependencies
conan -> pkg_repo : download dependencies
return
return
end
pwrforge -> cmake : build project
cmake -> storage : create binary
return
return
return


user -> pwrforge : pwrforge publish
pwrforge -> conan : conan upload
conan -> storage : create package
return
conan -> pkg_repo : upload
return
return
return

pwrforge and ESP-IDF

!include pwrforge_common_seq.puml

user -> pwrforge : pwrforge new --arch esp32 my_project_1
pwrforge -> sc_new : generate src/cpp, src/cmake
sc_new -> storage : create src/cpp, src/cmake on disk
return
return
pwrforge -> sc_update : generate top level cmake
sc_update -> storage: create top level cmake on disk
return
return
return

user -> pwrforge : pwrforge build
pwrforge -> sc_build : execute build
sc_build -> esp_idf : idf.py buildall (subprocess call)
esp_idf -> storage : create binary
return
return
return
return